Hello!
I am trying to figure what are the voltages drop that should be present on each of the 3 connectors on the plugs for the headlights. I measured the voltages drop on the left side to compare them to the right side and they seem to be different. The difference is, the voltages drop on the right headlight for the middle connector is 12v compared to the left headlight middle connector that has 0v.
FYI: The plug on the right side had been replaced I don't know when, so I am figuring that maybe the cables were switched. That is why I am verifying the voltage drop.
Low Beam:
For the left side headlight plug, the voltage drop for the top middle connector is 0v, the right connector is 12v and the left connector is .1v
For the right side headlamp plug, the voltage drop for the top middle connector is 12v, the right connector is .1v and the left connector is 0v
Hi Beam:
For the left side headlight plug, the voltage drop for the top middle connector is 0v, the right connector is 12v and the left connector is 0v
For the right side headlamp plug, the voltage drop for the top middle connector is 12v, the right connector is 0v and the left connector is 0v
I have attached a diagram that I made to illustrate what I am asking.
I have tried to find the diagram for this model and year online but, I have not been successful.
Sincerely and regards,
LEM
- Vehicle: 1999 Mazda Protege 1.8
- My right headlight is dim when the high beams are on.
- The Low beam work OK.
- I have no issue with the left headlights.
- This was also happening with the old bulb which I replaced. (I replaced both the right and the left.)
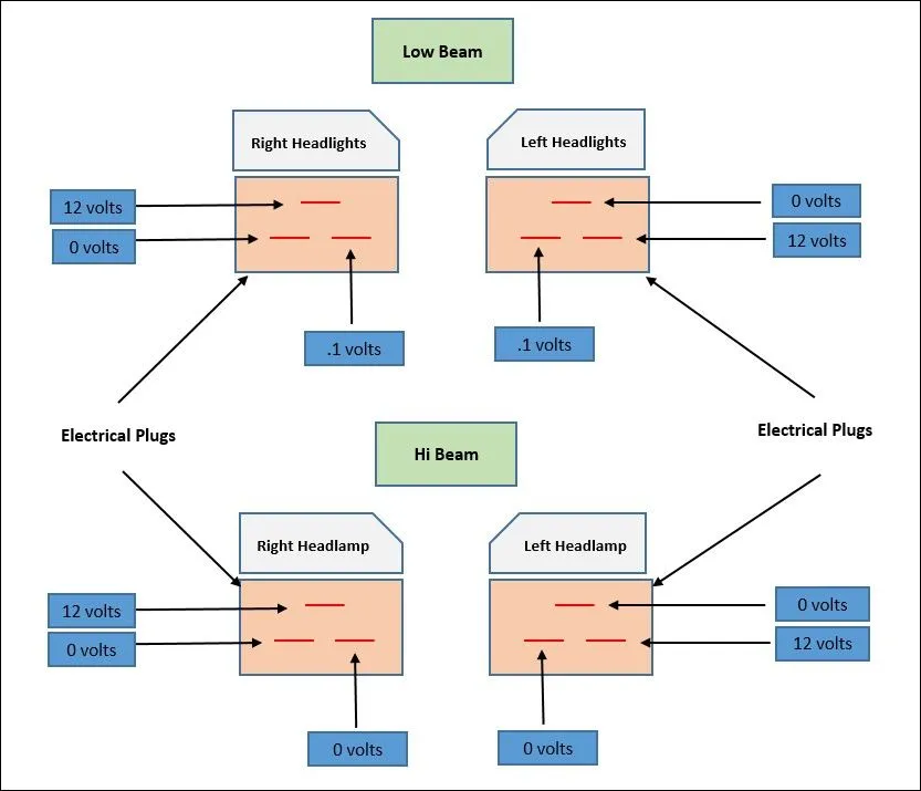
I am trying to figure what are the voltages drop that should be present on each of the 3 connectors on the plugs for the headlights. I measured the voltages drop on the left side to compare them to the right side and they seem to be different. The difference is, the voltages drop on the right headlight for the middle connector is 12v compared to the left headlight middle connector that has 0v.
FYI: The plug on the right side had been replaced I don't know when, so I am figuring that maybe the cables were switched. That is why I am verifying the voltage drop.
Low Beam:
For the left side headlight plug, the voltage drop for the top middle connector is 0v, the right connector is 12v and the left connector is .1v
For the right side headlamp plug, the voltage drop for the top middle connector is 12v, the right connector is .1v and the left connector is 0v
Hi Beam:
For the left side headlight plug, the voltage drop for the top middle connector is 0v, the right connector is 12v and the left connector is 0v
For the right side headlamp plug, the voltage drop for the top middle connector is 12v, the right connector is 0v and the left connector is 0v
I have attached a diagram that I made to illustrate what I am asking.
I have tried to find the diagram for this model and year online but, I have not been successful.
Sincerely and regards,
LEM